We are delighted to share with you a set of new features and a list of fixes that we have in store forthe March 2024 official release. With the improved quality and enhanced options, you can now experience a better Hospital Information System 8.
The list includes significant new features and fixes that we have been working on for the past fewmonths since our last update, the March 2024 release 8.26.14.44 OR We have also made some feature improvements to the Hospital Information System 8.
Before you run the new update, we highly recommend that you take the following steps to get the best result:
1. Please note that it is important to disconnect all workstations from the main server before performing an Exe update. Connected workstations while updating may result in incomplete database structure updates, such as new columns, views, functions, stored procedures, and the like, which can result in more errors.
2. Prepare the database by running the re-index script, especially for those who are still using R25 and the earlier R26 versions (no need for those running the Index Optimizejob). It is also advisable to run the shrinking log files script for those who have huge volumes of database files.
3. For those who have not been updated in a long while, you must first execute all the previously released versions that came after your current version before performing the update to the latest version. This will ensure that you never miss any of the previous structure updates. We can also avoid any time-out expired validation during the update. Please check the table below for your reference.
4. Please be reminded to secure a backup of reports before performing any Report Deployer update. It is mandatory to rename your RDL files every time you modify them (including the name of their views, stored procedures, and functions if these files were also altered). Thisis to assure users that any modifications made will still be intact after the update.
Here is the list of New Features (8.26.14.XX)
HIS
Outpatient - Auto Charge Consultation Fee
This feature enables automatic charges of consultation upon registration.
1. Required Setup:
A. HIS Setup and OptionB. Items and Services > Others
C. HIS Setup and Option2. System Output
A. Prompt Window for ConfirmationImage 1 Auto Charge with prompt upon Outpatient Registration
Image 2 Journal Entries Inquiry and Audit Journal Entries > New
B. Automatically ApplyImage 1 Auto Charge upon Outpatient Registration
Image 2 Journal Entries Inquiry and Audit Journal Entries > New
DOH Unified Intake Sheet - Fund Source Dropdown
DOH Unified Intake Sheet's Added Fund Source dropdown.
1. Search for "DOH Unified Intake Sheet" in Report Manager, and then navigate to the back page.
Outpatients - Enhance filtering of doctors in Outpatient module
Enhance the patient filtering process using assigned physicians
1. Prioritize the attending doctor role type.
QMU Integration - Outpatient Data Sheet - add queue number
This feature will get the QR code from qmeup during registration and stamp it in the HIS database. Applicable only to Outpatient.
Required Setup: QMeUp integration
QMU Integration - Edit Patient Profile - Sync Photo to QMU
This feature will sync images from HIS to QMeUp when editing the patient profile
1. HIS Patient Profile
2. QMeUp Patient Management
Hospital Transaction Type - Per Branch Build Up
This feature allows the user to add or remove transaction types per branch.
1. Required Setup:
Enable Hospital Transaction Type Per Branch
o Default values= No
o Values Yes and No
A. Global Settings
2. System Output During Registration or upon editingCourse in the Ward Editing - Add Update or Finalizing of Remarks for encoded in EHR
This feature allows the user to modify the course in the ward from EHR without making any modifications in EHR.
1. Required Setup:
Enable Course in the Ward isFinal Tagging
o Default Values= No
o Values Yes and NoA. EHR course in the course in the ward
B. HIS course in the wardEmergency and Outpatient Registry - Add Filtering of Service Type
This feature allows system users to filter patients using the service type found in Show filter.
1. System Output:Emergency Registry - ChiefComplaint Textbox uponRegistration
This feature allows the systemusers to input chief complaint asmandatory during patient registration in Emergency module.
1. Required Setup:2. System Output : Sample mandatory field for Chief complaint
Ancillary - Guarantor Indicator
This feature allowed users to easily confirm that the patient had HMO by viewing a module grid.
1. Setup Required
System Output: Sample view in ancillary module with patient HMO.

Report Manager - Medical Certificate - Customized - Certificate Number
This feature allows the user to manually input Certificate number for Medical Certificate Custom A format.
1. Required Setup:
System Output : Sample Input for medical certificate No.
Document Archived - Add time in attached date
This feature allows the user to input Date attached with time in document archives.
System Output:

Report Manager - DOH Assessment Tool Report – Child
System users can now input patient data in DOH Assessment Tool Report – Child
By going to report manager > search “DOH Assessment Tool Report - Child” > Click Run report.
System Output: Sample patient selection
Page 1

Page 3

Page 4
Page 5
Page 6
Report Manager - DOH Assessment Tool Report – Adult
System users can now input patient data in DOH Assessment Tool Report - Adult
By going to report manager > search “DOH Assessment Tool Report - Adult” > Click Run report.
System Output: Sample patient selection

Page 3
Report Manager - DOH Assessment Tool Report - Elderly
System users can now input patient data in DOH Assessment Tool Report - Elderly
By going to report manager > search “DOH Assessment Tool Report - Elderly” > Click Run report.
System Output: Sample patient selection
Sample report form
Page 1

Page 3
Page 4
Patient Registry Details – Social Service Remarks and Notes
This feature allows the User to encode the Remarks and Notes for the Social Workers to input the Important Statements of the Patient
1. Required Setup: Enable Social Service Remarks and Notes in Patient RegistrySystem Output: Once the Setup is enabled, the Social Service Remarks Tab will be available in the Patient Registry Details
Emergency, Outpatient, and Inpatient Registry – Add Hospitalization Plan Filter
This feature allows the User to filter the patient's using Hospitalization Plan
1. Required Setup: Enable Hospitalization Plan Registry FilterSystem Output: Once the Setup is enabled, Hospitalization Plan Filter will be available in the Filter Preferences
Nursing Services – Add View. Print Reports
This feature allows the Users in Nursing Services to generate the Registry Reports
1. Required Setup:They need to give the Individual User or User Group access to View. Print Reports in Nursing Services
System Output: Once the User or User Group has access to View. Print Reports the Sub-Module will be visible in the Nursing Services ModuleInpatient – Validation of Transactions upon Voiding of Mother with Well Baby Room-In
This feature will validate the Active Transactions of Mother with Well Baby Room-In upon Voiding of Patient Registry.
System Output:

System Users - Add User Code and Datacenter Code Column
This feature will allow the System Administrator to check the Datacenter Code and User Code of the Users
System Output:
Patient Registry – Add Course in the Ward in Sub-Components
This feature will add the Course in the Ward in the Sub-Components of Emergency, Outpatient, and Inpatient Modules
1. Required Setup: Activate Course in the Ward Module in Patient Registration System Output :
Patient Module – Add Transaction Type in Registry Case History
This feature will allow the Users to check the Transaction Type of the Patient in Registry Case History
System Output:
Untag as MGH - Removing Untag MGH Patients in MGH Clearance Alert
This feature will remove the Untag MGH Patients in the MGH Clearance Alert
1. Required Setup:
o Disable Resetting of Clearance in Department when Untagging MGH
- Default Values = No
- Available Values = Yes and No
Once the Setup is enabled, all Patients that will be Untag as MGH will be removed in the MGH Clearance Alert. They need to tag the Patient again as for MGH Clearance to be cleared in the MGH Clearance Alert.
Central Patient Account Management – Add All Registry Type Filter
This feature will allow the Users to filter All Patient Registry Type in CPAM Filter Preferences System Output:

Nursing Services - Disable Discharge Patient Registry Editing
This feature will disable the Editing of Discharge Patients if the User does not have access to Edit Discharge Patients in Nursing Services
1. Required Setup:
o System Users – Other Settings:-Allow Editing of Discharge Registries in Nursing Services
If the Setup is set to No, the User will not be able to Edit the Registry Details of Discharge Patient.
EHR Integration – Sync take home medicine from EHR
This feature will sync take home medicine from EHR to HIS Applicable for Inpatient only
1. Add take home medicine in specific note in EHR
2. In the Nursing Services module, select the patient and click Discharge Instructions to view the added take-home medicine.
EHR-Integration - Discharge Process - Add validation for take-homemedicine
This feature included a validation to show a prompt message if the patient's take-home medicine note in EHR is not printed upon Tag as MGH and discharge process.
1. During Tag as MGH process2. During Discharge process
EHR-Integration - Audit Trail data from EHR
This feature captures changes from processes in EHR via API and will show in the HIS audit trail.
1. Edit Patient profile in EHR2. Edit Visits in EHR
3. Tag as MGH in EHR
PIS
PIS - Verify Eclaim Status - Claim Series LHIO Editing
This feature allows the user to modify the claim series number of the claim that has “Claim Series Not Found” status.
1. Required setup: Enable Claim Series LHIO Number Editing2. System Output:
A. PIS > Get Eclaims Status
B. PIS > Audit Trail > can check who modified the series number.
PIS - Outright Deduction - May Go Home Date Time
Users have the option to enable the MGH date and time feature for all registry types, specifying it as the Discharged date in both the Outright Deduction and eClaims XML formats. Please note that this feature depends on your PhilHealth Regional.
1. Required Setup: Enable May Go Home Date and Time as Discharged Date and Time in Claims XML 
2. System Output:
A. HIS > Registry DetailsB. PIS > Outright Deduction
C. PIS > Upload eClaims > XMLPIS - Outright Deduction - Print Claim Forms - PREVIEW - CF2 and CSF - Doctors - Not Applicable
This feature allows displaying the doctors with a “NOT APPLICABLE” phic type in the CSF and CF2 printout only. Please note that this feature depends on your PhilHealth Regional.
1. Required Setup: Allow To Display Doctor Entry in CSF and CF2 Printing even if PHIC Type Is Not Applicable2. Sample Output
A. Outright DetailsB. Outright Deductions > Print Claim Forms > CF2 2nd Page
C. Applications or Outright Deductions > Print Claim Forms > CSFPIS – Outright Deductions - All Case Rate 30% Adjustment – Able to create a New and Old Case Rate & Surgical Procedure Amount.
System users have the capability to establish both historical and current case rate amounts for eClaims Case Rate and Surgical Procedures.
1. Required Setup: Activate PHIC Circular 2024-0001

System Output:
PIS - Outright Deductions - eClaims Case rate - Can add the same case rate codes.
System users can add an eClaims case rate code with an identical code as the eClaims case rate build-up, yet with a distinct description.
System Output:
Outright Deductions – System Notification for Voiding or Deleting Transactionswith Existing Deductions Following PhilHealth Deduction.
A system notification will be triggered when voiding or deleting a transaction (Outright) that involves an existing deduction before or after PhilHealth Deduction.
System Output:
MMS
Stock Requisition/Issuance -Requisition of Dangerous Drugs
This feature adds another option for requesting dangerous drugs. There’s also a new report for these transaction
1. Required Setup:A. System Output
B. Items and Services > Other InformationC. Report Generation of Stock Requisition Slip
D. Stock Issuance> New

E. Report Generation of Stock Issuance Slip
Purchase of Supplies Report
This feature aims to provide a Report Holder for Purchase Supplies Report for Government Implemented Client. HOSPITAL MUST BE IMPLEMENTED AS GOVERNMENT HOSPITAL
1. System Output Report Manager2. Report Generation Report Option Detailed

3. Report Generation Report Option Summary
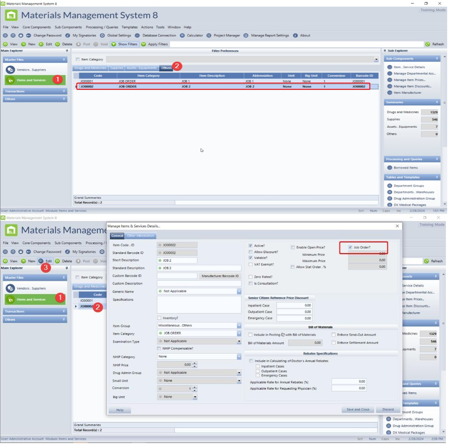
This Feature enables user to process Jobs Orders in Purchase requisition module and Purchase Order module.
1. Required Setup: Enable Processing Job OrderA. Items and Services > Others2. Require Setup: Enable Vat Recognition in Purchase Order
3. System Output Purchase Request Job Order
A. Purchase Request Job Order Main Grid
Image 1 Reference Date Range Parameter

Image 2 Requesting Department Parameter
Image 3 Requisition Status Parameter
Image 4 Job Order Request Details
Image 5 Print Job Order Request Slip
B. Create Purchase Request Job Order Transaction
Image 1 Create PR Job Order

C. Edit Purchase Request Job Order Transaction
Image 1 Edit Unposted PR Job Order
Image 2 Edit Already Posted PR Job Order
Image 3 Edit Deleted PR Job Order
Image 4 Edit Voided PR Job Order
D. Posting of Purchase Request Job Order Transaction
Image 1 Post Unposted PR Job Order
Image 2 Post Already Posted PR Job Order
Image 3 Post Deleted PR Job Order
Image 4 Post Voided PR Job Order
E. Voiding of Purchase Request Job Order Transaction
Image 1 Voiding of Posted PR Job Order
Image 2 Voiding of Voided PR Job Order
Image 3 Voiding of Unposted PR Job Order
Image 4 Voiding of Deleted PR Job Order
F. Delete Purchase Request Job Order Transaction
Image 1 Delete Unposted PR Job Order
Image 2 Delete Voided PR Job Order
Image 3 Delete Posted PR Job Order
Image 4 Delete Already deleted PR Job Order
4. System Output Purchase Order Job Order
A. Purchase Order Job Order Main GridImage 1 Reference Date Range Parameter
Image 2 Purchasing Department Parameter
Image 3 Expected Delivery Parameter
Image 4 Status Parameter
Image 5 Supplier Parameter
Image 6 Terms Parameter
Image 7 Job Order Details
B. Create Purchase Order Job Order TransactionImage 1 Create Direct PO Job Order

C. Edit Purchase Order Job Order Transaction
Image 1 Edit Unposted PO Job Order 

Image 2 Edit Already Posted PO Job Order
Image 3 Edit Deleted PO Job Order

Image 4 Edit Voided PO Job Order
D. Posting of Purchase Order Job Order TransactionImage 1 Post Unposted PO Job Order
Image 2 Post Already Posted PO Job Order
Image 3 Post Deleted PO Job Order
Image 4 Post Voided PO Job Order
E. Voiding of Purchase Order Job Order Transaction
Image 1 Voiding of Posted PO Job Order
Image 2 Voiding of Voided PO Job Order
Image 3 Voiding of Unposted PO Job Order
Image 4 Voiding of Deleted PO Job Order
F. Delete Purchase Request Job Order Transaction
Image 1 Delete Unposted PO Job Order
Image 2 Delete Voided PO Job Order
Image 3 Delete Posted PO Job Order
Image 4 Delete Already deleted PO Job Order
G. Create Purchase Order Job Order from Outstanding PR Job Order
Image 1 Create PO Job Order from Outstanding PR Job OrderH. Tag as Delivered Purchase Order Job OrderImage 1 Tag as Delivered PO Job Order not yet tag
Image 2 Tag as Delivered Unposted PO Job Order
Image 3 Tag as Delivered Posted PO Job Order already Tag as Delivered
Image 4 Tag as Voided Posted PO Job Order
Image 5 Tag as Deleted Posted PO Job Order
I. Untag as Delivered Purchase Order Job OrderImage 1 Tag as Delivered PO Job Order already Tag as Delivered
Image 2 Untag as Delivered Unposted PO Job Order Image 3 Untag as Delivered PO Job Order not yet tag
Image 4 Untag as Delivered as Voided Posted PO Job Order
Image 5 Untag as Delivered as Deleted Posted PO Job Order
J. Post to Voucher Payable Purchase Order Job OrderImage 1 Post to Voucher Payable Amount Only

Image 2 Post to Voucher Payable Amount with Discount
Image 3 Post to Voucher Payable Amount with Discount and VAT
Image 4 Post to Voucher Payable Amount with Discount, VAT and EWT
FMS
Disbursement Voucher - New column for "Posted by"
This feature involves adding a new column titled 'Posted by' to the disbursement voucher System
Disbursement Vouchers - Incorporate OLD Setup to New Setup of Disbursement Voucher Number format
This Feature consolidates the available Disbursement Voucher Number Format into a single setup and option.
1. Required Setup:
Setup and Option Old =Auto Generate Check Voucher Number = 'YES'
Setup and Option New = Disbursement Voucher Number Setup = 'Auto Generated'2. System OutputCreate Disbursement Voucher Auto Generated
2 Viewing of Disbursement Voucher Auto Generated in AP Subsidiary Ledger, Releasing of Checks Transaction and Journal Entries Inquiry 3 JV remarks if the Disbursement Voucher is Voided
Setup and Option Old =Auto Generate Check Voucher Number = 'NO'Setup and Option New = Disbursement Voucher Number Setup = 'Standard Manual Input'
3. System Output:
Image 1 Create Disbursement Voucher Standard Manual Input
Image 2 Viewing of Disbursement Standard Manual Input in AP Subsidiary Ledger, Releasing of Checks Transaction and Journal Entries Inquiry

Image 3 JV remarks if the Disbursement Voucher is Voided
Setup and Option Old =Enable Series Number per Fund Cluster in Disbursement = 'YES'
Setup and Option New = Disbursement Voucher Number Setup = 'New Series Number Format'
HOSPITAL MUST BE IMPLEMENTED AS GOVERNMENT HOSPITAL
Image 1 Create Disbursement Voucher New Series Number Format YYYY-MM-XXXXImage 2 Viewing of Disbursement New Series Number Format in AP Subsidiary Ledger, Releasing of Checks Transaction and Journal Entries Inquiry

Image 3 JV remarks if the Disbursement Voucher is Voided
Disbursement Vouchers-Enable Alphanumeric in document no
This feature enables users to record voucher numbers using an alphanumeric format.
1. Required Setup: Alphanumeric Manual Input
2. System Output
Image 1. Creating Disbursement using Alphanumeric Manual Input in Payment Category using Payable, Voucher type Check voucher and Cash voucher
Image 2 Creating Disbursement using Alphanumeric Manual Input in Payment Categoryusing Direct Expense, Voucher type Check voucher and Cash voucher
Image 3 Viewing of Disbursement Alphanumeric Input in Audit Journal Entries, Journal Entries Inquiry, Releasing of Checks, AP Consolidated Subsidiary
Bizbox Report Deployer Application - Custom Deployment of Reports
This feature enables the user to select Custom Deployment of Report using the Report Deployer Application.
1. Required Setup:
A. Parent Folder
B. Child Folder – The folders where you place the RDL (Report Definition Language) files that will be deployed per BizBox Application system.
2. System Output:
Here is the list of Fixes
HIS
Missing Examination alert for newly created system users
The issue with newly created users not having access to examination alerts has been resolved.
Error Reapplying Receipt in account receivable
Fixed the error when re-applying receipt in account receivable in cash receipt.
Document Archive - Error when no PDF reader installed
Fixed the error when viewing PDF in document archives.
Inpatients - Patient can tag as Newborn without mother account
Fixed the error when newborn registry can save without tagging of mother account.
Fixed the error upon clicking course in the ward button in Claim form 4 processing.
Report Manager - Blank field on medico legal certificate
Fixed the blank patient basic information in medico legal Custom A format.
Inpatients - Different room for Sick baby Room-in
The issue where the sick baby room-in differed from the mother's room and bed has been resolved.
Ancillary Services - Error printing Cash / Charge / CN Slip
The issue with printing Cash/Charge/CN Slip in the Ancillary Service module has been fixed.
Inpatient - Error editing newborn status
Fixed the error when editing newborn status from well-baby room-in to sick baby.
Inpatients - Error editing obstetrics patient
The error encountered when transferring a patient from the emergency module to the inpatient module with the obstetrics service type has been fixed.
Inpatients - Discharge clearance notice enhancement
Fixed the issue in discharge clearance notice by incorporating alert messages when the patient record is currently active.
Report Manager - Missing CR-1 Report
Fixed the issue where the CR-1 Report was missing in the report manager when searching.
Fixed the issue where the requeue button was missing when syncing failed
ER/OPD/IPD/Ancillary Services/CPAM - Medicine Frequency will turn into 'Not Applicable' if added a new item from master file
Fixed the issue where adding a new item from the master file will update all medication frequencies to 'Not Applicable'.
Integration - Hide email checkbox when using Register patient by qrcode
Fixed the issue by hiding the email checkbox during the Register Patient by QRcode process to prevent concerns.
Post Charges - Donation Items has Blank Item Description
Fixed the Blank Item Description when Charging Donation Items
Requisitions - Error in Get Previous Requisition when Inactive Items was excluded to the Requisition
Fixed the Error in Get Previous Requisition when some of the Items was tagged as Inactive
Ancillary Services - Error on By Credit Note Status Filter
Fixed the Error when Using Credit Note Status Filter and Priority Indicator Filter
Examination Upshot - Missing Release and Lock Time in Lock Examination
Fixed the Release and Lock Time when processing Lock Examination
Ancillary Services - Cannot Post Batch Corporate Charge/Corporate Medical Package/Diagnostic Medical Package on Ordinary User
Fixed the User Access of Ordinary User when Batch Posting Corporate Charge/Corporate Medical Package/Diagnostic Medical Package
Examination Upshot - Examination Paid Flag does not stamp if the Examis covered by 100% Discount on Multi-Test Codes Examination
Fixed the trigger of Examination Paid Flag with Multi-Test Codes and a 100% discount.
Emergency - Physician Filter does not work properly
Fixed the working of Filter Preferences when using the Physician Filter
Inpatients - Changes on Patients ID after Patient Registration using Select Active Record (Patient ID Setup and Option = System Generated)
Fixed the sudden changes of Patient ID when using the Select Active Record upon Patient Registration
Activate Release Examination Alert Under Outpatient and Emergency
Fixed the working of Activate Release Examination Alert Under Outpatient and Emergency Setup, so that the Examination Alert is not visible in OPD and ER if the Setup is disabled.
Allow Viewing Release Examination Alert
Fixed the Released Examination Alert in ER, OPD, IPD, and Nursing Services Access if the User Setting of Allow Viewing Release Examination Alert is set to No
Post Charges - Blank Inventory Balance if the Balance is Negative
Fixed the Inventory Balance in Post Charges Item Selection if the Item Balance is Negative
QMU - Integration - Expired Token Connection using the camera scanning of qrcode
Fixed an issue where user can refresh the connection after idle time when scanning qrcode.
Shareholder - ER/OPD Shareholder is not captured on Admit Registry
Shareholder is now captured and syncing from ER/OPD to Inpatient during Admit Registry.
Online Result - HIS result is being sent to patient instead of Image Link from LIS using Resend Diagnostic Result
Image Link from LIS is now being resent to Patient Email on Resend Diagnostic Result feature.
System Users - User Link does not have User Validation
Adding, Editing and Deleting Reports in User Link now have User Validation/Authentication.
MMS
Error occurred while trying to edit the quantity in the expense issuances transaction
Ensure that no errors occur when editing the quantity in expense issuances transactions.
Ensure that the new entries do not include any previous data. The original records should not be retained or visible when reviewing the details .Ensure that no errors occur when deleting records.
The 'Requisition To' field in the Purchase Requisitions module is disabled for newly created system users
Ensure that the 'Requisition To' field within the Purchase Requisitions module should remain enabled for newly created system users and should not be automatically disabled.
When clicking the "post" button in the quantity adjustments module, an incorrect window appears
Ensure that the "Confirm Posting" window should appear when you click the "Post" button.
The quantity displayed upon clicking the 'edit' tab in the Project Procurement Management Plan may not correspond to the updated quantity shown in the main grid
Ensure that the quantity displayed upon clicking the 'edit' tab should correspond to the updated quantity displayed in the main grid.
FMS
General Ledger - Trial Balance - Wrong balances is reflected to some Accounts
Improve the SP for the Trial Balance report to address the issue of some accounts that do not reflect the balance in the General Ledger in some reference date.
Expanded tax in Payable Category using direct expense didn’t reflected
Fixed the error and updated the direct expense category to include the expanded tax calculation.